-
Science
-
Middle School
-
8th grade
-
Physical Science
-
Thai
Author's Instructions
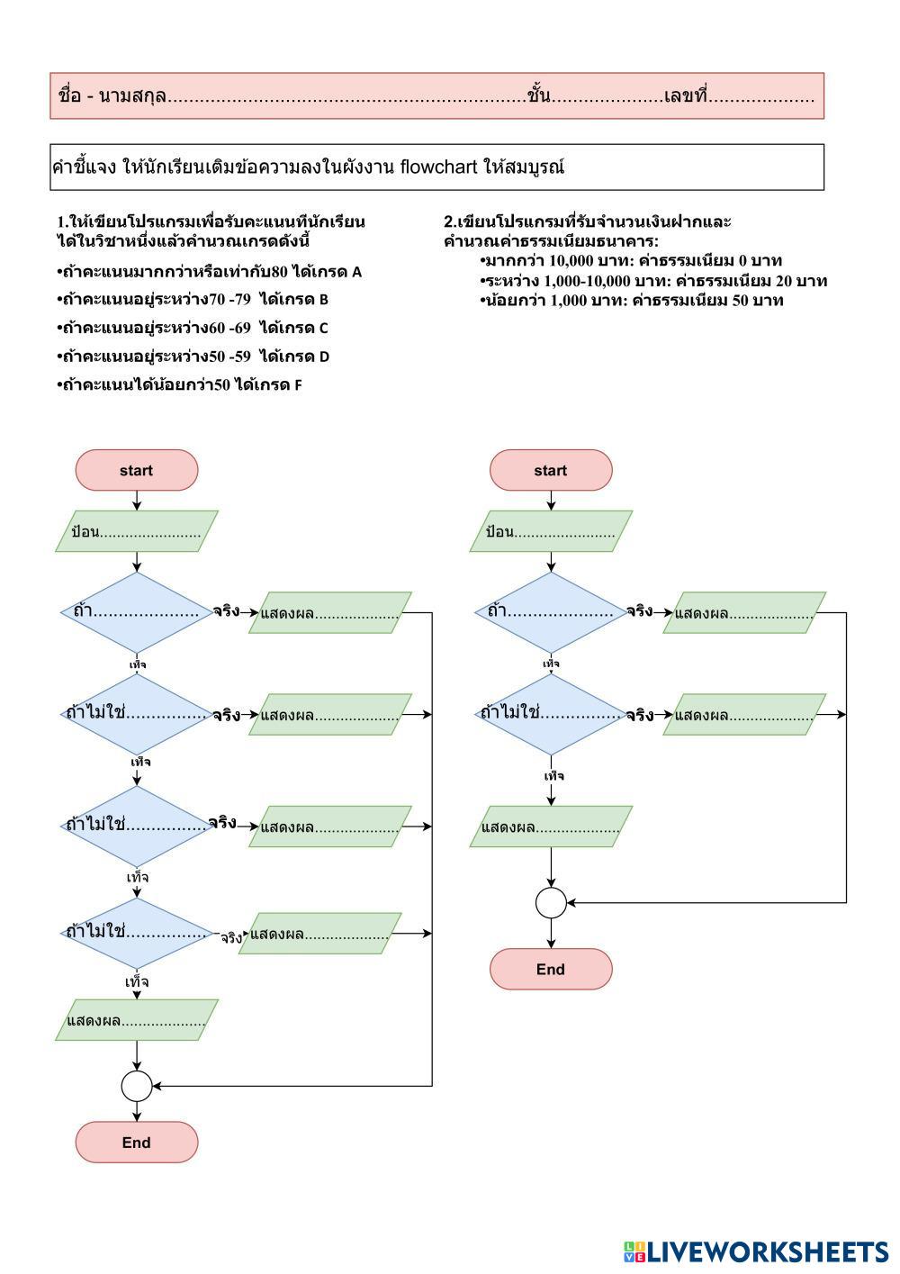
flowchart Multiple selection
-
Science
-
Middle School
-
8th grade
-
Physical Science
-
Thai
Author's Instructions
flowchart Multiple selection
Explore Worksheets
แบบทดสอบ เรื่อง ไฟฟ้า 1
- Science
- 8th grade
แบบทดสอบ เรื่อง ไฟฟ้า
- Science
- 8th grade
📚 New Feature: Share worksheets & get automatic grading via Google Classroom 🎓
