-
Reka Bentuk dan Teknologi (RBT)
-
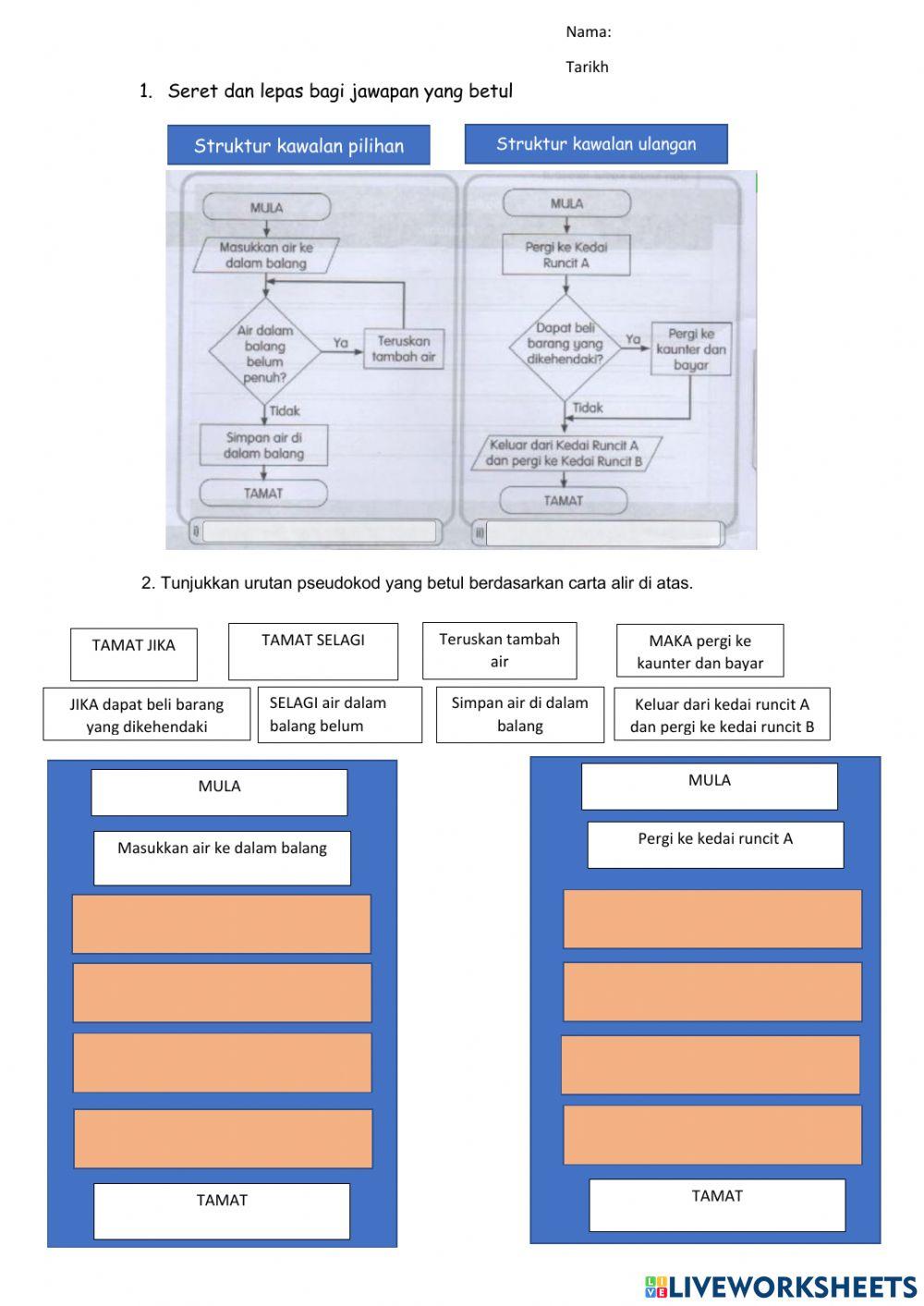
Struktur Kawalan Pilihan dan Struktur Kawalan Ulangan
-
Age 4-5
-
level: 5
-
Malay
Author's Instructions
Selamat Menjawab
-
Reka Bentuk dan Teknologi (RBT)
-
Struktur Kawalan Pilihan dan Struktur Kawalan Ulangan
-
Age 4-5
-
level: 5
-
Malay
Author's Instructions
Selamat Menjawab
📚 New Feature: Share worksheets & get automatic grading via Google Classroom 🎓
