Created by

nurul_afiqah
-
Reka Bentuk dan Teknologi (RBT)
-
Reka Bentuk Pengatucaraan
-
Age 10-12
-
level: Tahun 5
-
Malay
Author's Instructions
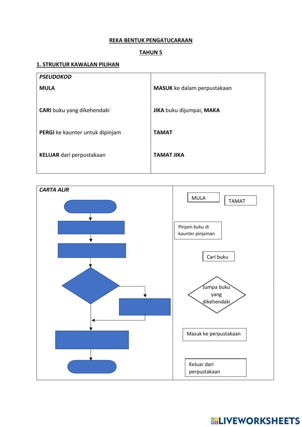
Carta alir da pseudokod
Created by

nurul_afiqah
-
Reka Bentuk dan Teknologi (RBT)
-
Reka Bentuk Pengatucaraan
-
Age 10-12
-
level: Tahun 5
-
Malay
Author's Instructions
Carta alir da pseudokod
📚 New Feature: Share worksheets & get automatic grading via Google Classroom 🎓